Ant Commander Personal is now available. Ant Commander Personal is a free (freeware) file manager for Windows, macOS and Linux to do basic file operations. This is a simplified version of Ant Commander Pro file manager for more advanced users.
file
Control Dashboard and Control Dashboard Pro 1.0 Released

After several months in Beta, Control Dashboard and Control Dashboard Pro 1.0 has been released.
Control Dashboard is an application that can monitor resources, like status of a website, presence of a file, result in file execution or HTTP call and much more. It can also run embedded in an IDE like Android Studio or JetBrains IntelliJ IDEA using the Applet Runner plugin.
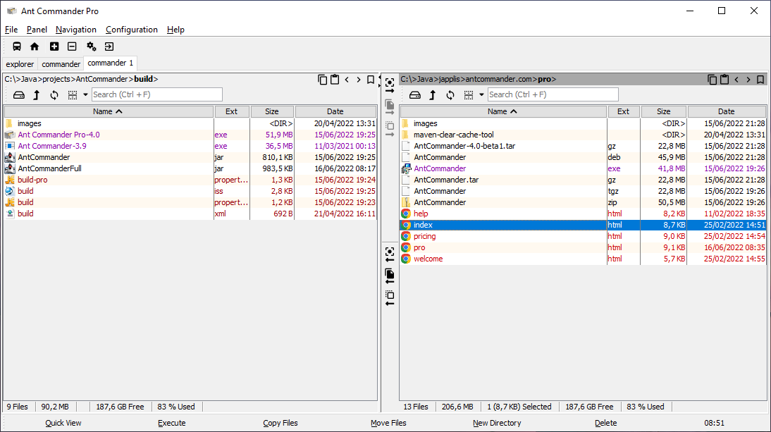
File Manager – Ant Commander Pro 4.0
After many months of development and many months in beta, I’m pleased to announce the release of the file manager Ant Commander Pro 4.0.
This is a major refactoring of Ant Commander, so here are only the main changes:
- Based on a new application framework
- Signed and notarized .dmg file for Mac OS X
- Install via Homebrew
- Signed executable than include the Java runtime
- New about dialog with more information (changes, licenses, system info, …)
- More skins, including a few dark themes
- Possibility to zoom the UI
- Window always on top and translucent
- Icons support HiDPI screens
- File operations
- Moved file operations from Apache Ant tasks to be done in Java via Apache Commons VFS API
- Migrated from Apache Commons VFS 1 to 2.10.0-SNAPSHOT
- Improved showing file operation(s) progress
- Detect file conflict before executing file operation
- Many new file operations
- Create multiple directories
- Duplicate file multiple times by number or by list
- Categorize/Classify files. Move file to subdirectories based on file date or pattern
- File statistics (size, MD5, SHA-1, SHA-256, CRC32)
- Verify file checksum
- Copy selected panel image to clipboard
- New file from clipboard
- New file from template
- Open location with OS default file manager
- Split file
- Combine files
- Rename extension
- Multiple files rename (find/replace, regular expression, use file date/time, truncate, counter, change case, remove diacritics)
- Touch files (set last modified time to now)
- Change date and time of selected files (last modified attribute)
- Find duplicates in directories
- Compare directories for duplicated files
- Diff directories
- Git add
- Git ignore
- Change last modified time of file to creation time
- Unify files timestamp to most or least recent
- Empty file content
- New Panels
- New image viewer with mouse wheel zoom, rotate, auto rotate, flip, keep zoom, copy image to clipboard based on https://www.japplis.com/decoration/
- New text editor with show line numbers, line wrap, show whitespace, clickable links,
auto detect encoding, advanced find/replace, spell checking, open file in project.
Based on http://bobbylight.github.io/RSyntaxTextArea/ - New Applet viewer panel, based on Applet Runner: https://www.japplis.com/applet-runner/
- New terminal shell based on https://github.com/JetBrains/jediterm
- New Binary viewer/editor based on https://github.com/exbin/bined-lib-java/
- New Tree Map to view directories and files proportionally to their size
- Improved navigation
- Breadcrumbs
- History, copy path, paste path buttons on top of panel
- Refactored Go To window
- Alt+single click to go through directories
- Navigate from the search field
- Navigate to other file from text editor
- Improved search field
- Search sub-directories
- Search compressed files
- Search by regular expression, date, time ago, file size, file type, git status, containing text or regular expression, directory name
- Combine criteria with & (and) and | (or) (e.g. >5kb & <5days)
- Negate criteria with ! (e.g. !.backup)
- Enter to execute the first file, or go to directory if it’s a directory
- Control+Enter to select first file in its directory
- Show progress bar for long searches with a stop button
- Alt+A to select all viewable files
- New icon and website
As you see, it’s indeed a big change, so go to https://www.antcommander.com to download and discover more with the screenshots and videos.
Ant Commander Pro 4.0 beta released
The first public available of Ant Commander Pro 4.0 file manager has been released. You can download it for free at https://www.antcommander.com.

The main advantages compared to a standard file manager:
- Smart incremental search (e.g. */ & .java & <5days & > 10 kb & ![junit])
- Basic Git support
- Detect (and ask) file conflicts before file operation (like copy/move)
- Support local file, zip, jar, tar, gz, bzip2, ftp, ftps, sftp, webdav, ram, lst, http(s)
- Multiple split panels in each tabs
- Panels: Terminal, SSH, Text editor with syntax highlight
- > 40 skins
- Runs always on top, translucent, on Windows, Mac OS X, Linux, embedded in IntelliJ IDEA, Android Studio, Eclipse, NetBeans
Online File Manager, Ant Commander 1.4 released
Ant Commander 1.4, a free file manager online and offline has been released.
Ant Commander is a file manager that can perform classic file operations such as copy, move, create directory, execute files.
Ant Commander supports different file systems such as local files, zip files, ftp, sftp or webdav.
It also contains different panels such as tree view, table view, command line, text editor, image browser and viewer and more.
This new version includes faster online start-up, better Mac OS X support and bug fixes.
Run Ant Commander online at http://www.japplis.com/antcommander/FileManager.html.
Other mode where you can run Ant Commander:
Ant Commander runs on Windows, Mac OS X or Linux.
